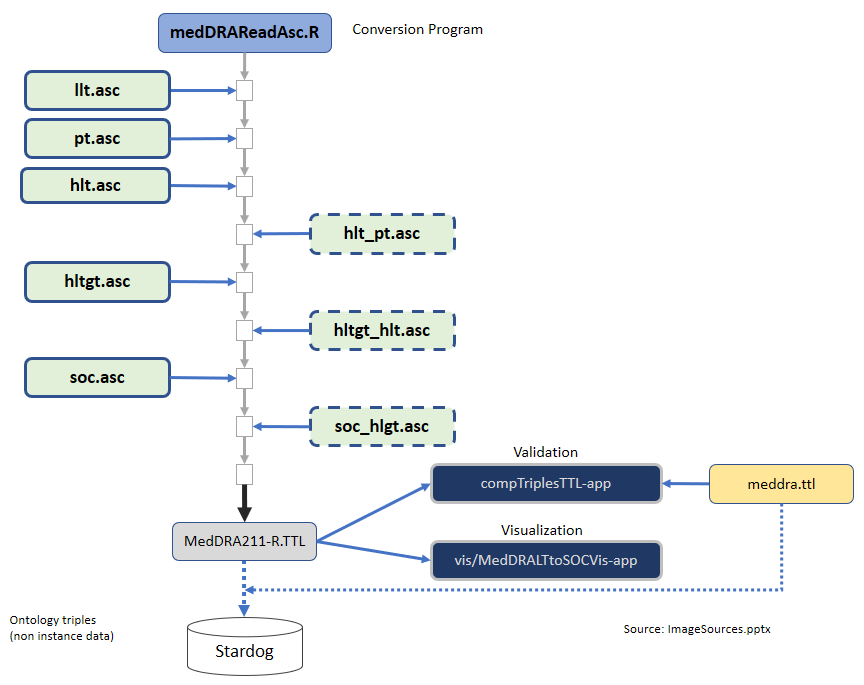
As part of the PhUSE project Going Translational with Linked Data (GoTWLD) we use the rdflib package to translate MedDRA terminology to Linked Data as RDF Triples.
rOpenSci package or resource used*
Use Case URL
MedDRA Terminology Conversion to RDF
Image

Sector
Pharmaceutical, Biotech, Medical/Healthcare
Field(s) of application
Medical terminology coding including Adverse Events. Biomedical research, Pharmaceutical industry.
What did you do?
Used an ontology-based approach to convert the multiple hierarchical ASCii files to a unified Linked Data Graph representation. MedDRA terminology files are under license, but the conversion R scripts are freely available to anyone who wishes to convert their MedDRA coding to Linked Data.
If you reported this use case and want to modify or remove it, use the "Suggest an edit" link in the sidebar
to open a GitHub pull request, or contact us!